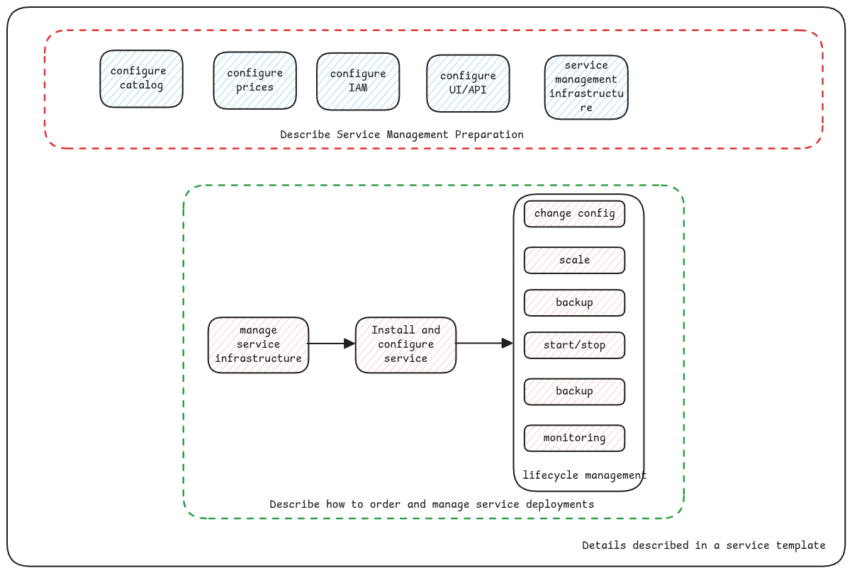
Configuration Language
A native fully managed service is described using xpanse Service Description Language (XSDL).
In the documentation and discussions, XSDL is sometimes also synonymously referred as OCL. OCL is Open Services Cloud Configuration Language.
Since XSDL was implemented based on the initial implementation of OCL, these two terms are still interchanged.
XSDL is a YAML based description language which fully describes the service with the details necessary to configure cloud management systems to offer the service as a native fully managed service and the way to deploy and manage full life-cycle of the service.

Examples of managed services described using XSDL for multiple clouds can be found in the samples repository.
Deployment Scripts
In XSDL, the deployer can contain the script that must be executed for provisioning the managed service. Currently, the only allowed script is Terraform.
Flavors
For each managed service, we can define different flavors of it. For example, different sizes of the VM, etc. End user can then select the flavor of their preference for the service while ordering.
Flavor properties
Flavors can have properties which can be simply declared and referred in the deployment script too with the same property names. Runtime will ensure that these variables are automatically available for the deployment scripts
Deployment Variables
As part of the XSDL, the managed service provider can define variables that can be either entered by the user or available as defaults or variables that can be read for any other sources such as the environment variables. All possible types of variables are defined here Deployment Variables The variables can then be used in the deployment scripts.
Availability Zones
XSDL provides a way to define if the service supports deploying on availability zones which the end user wishes.
Or even if the service needs the end user to select multiple availability zones, even that's possible. The availability zone information can be directly injected into deployment scripts.
ISV Contact Details
Each ISV can provide their support contacts as part of XSDL. This can then be used by end user or the CSP in case of issues with the service deployment or managing the service after deployment.
Register Service templates
xpanse provides different options to register service templates defined using XSDL:
- REST API on the xpanse runtime
- xpanse UI